Proiect cofinantat prin Fondul European de Dezvoltare Regionala
Programul Operational Sectorial „Cresterea Competitivitatii Economice” – „Investitii pentru viitorul dumneavoastra”
Pentru informatii detaliate despre celelalte programe cofinantate de Uniunea Europeana, va invitam sa vizitati www.fonduri-ue.ro
Continutul acestui material nu reprezinta in mod obligatoriu pozitia oficiala a Uniunii Europene sau a Guvernului Romaniei
Crispico Resonate MP4 S.R.L.
Despre produse
Familia de produse Flower Platform MDA este compusa din:
- Flower Platform Community
- Flower Platform Professional
- Flower Platform Enterprise
Aceste 3 produse au ca obiectiv usurarea procesului de dezvoltare de aplicatii software enterprise. Se folosesc diagrame, pe baza carora se genereaza in mod inteligent cod sursa.
Pentru realizarea Flower Platform MDA, s-a primit finantare din partea Uniunii Europene (UE) / Fondul European de Dezvoltare Regionala (FEDR), cat si a Guvernului Romaniei, in cadrul Operatiunii 2.3.3 a programului POSCCE.
Flower Platform Community
Functionalitati principale
- Formatul produsului: aplicatie desktop, sub forma de add-on pentru IDE-ul Eclipse, sau IntelliJ Ideea.
- Suporta editare de diagrame, in urma caruia se genereaza cod, pe sistem uni-directional. Nu sunt suportate modificari manuale in fisierele sursa. Se genereaza doar cod back-end (Java).
- Configurare dinamica a mecanismului de generare prin metamo dele reincarcabile la runtime

Fragment de cod generat (fara posibilitatea de modificare manuala)
Consola aplicatiei server generate, la pornire.
Flower Platform Professional
Functionalitati principale
- Formatul produsului: aplicatie web, rulabila intr-un server de aplicatii JEE (precum Apache Tomcat).
- Se poate lucra colaborativ: 2 sau mai multe persoane pot edita simultan diagrame.
- Se sincronizeaza cod in ambele directii: dinspre diagrame spre sursa si dinspre sursa spre diagrame. Se permit astfel modificari manuale ale codului sursa. In continuare sunt folosite metamodelele pentru parametrarea sistemului de generare/sincronizare.
- Aplicatiile generate au interfata vizuala HTML5 (vs. Community, unde se genera doar codul backend).

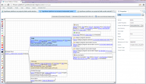
Editarea diagramei principale. Se observa browserul; alti useri conectati la aceasta diagrama vor primi modificarile in timp real, si vor putea de asemenea efectua modificari.

Modelul sub forma arborescenta. Se observa elementele de tip “CodeSync” (care suporta generare bi-directionala) cu markerii colorati de sincronizare (stanga/sus).

Sistemul MDA bi-directional in functiune. A detectat adaugarea unei noi entitati, si propune adaugarea elementelor corespunzatoare.
Flower Platform Enterprise
Functionalitati principale
- Formatul produsului: Flower Platform Enterprise se distribuie sub forma unei masini virtuale (folosibila intr-o infrastructura cum ar fi VMware sau similar).
- Pe langa modulele de diagrame/sincronizare de cod, exista un modul avansat de deploy & build, server de aplicatii (test + prod) si server de baze de date (test + prod). Flower Platform Enterprise permite flowul complet (design, generare de cod, deploy, rulare test, rulare prod) direct din navigator web, fara instalarea de unelte suplimentare.
- Aplicatia generata contine functionalitati orizontale necesare unei aplicatii de productie: gestiune de utilizatori, interfata administrativa pentru monitorizarea parametrilor, modul de audit (inregistrarea jurnal de operatiuni), etc.


















